Ir al contenido
Quiénes somos
Publicidad
Comprar Post Patrocinados
Contacto
Aplicaciones
Productividad
Sistemas Operativos
Webmaster
Main Menu
Aplicaciones
Productividad
Sistemas Operativos
Webmaster
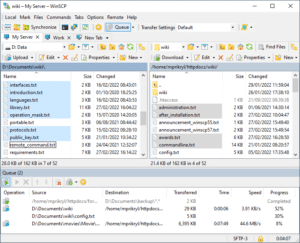
winscp-commander
Por
David C
/
22 de diciembre de 2024
Anterior
Los 6 mejores clientes SFTP para usuarios de Windows y Mac
Scroll al inicio